医薬品チームブログ
データ制作

XMLエディタのご紹介 第1回

投稿日:2016.07.19

更新日:2025.10.30


XMLを編集するソフトウェアをXMLエディタといいます。

 

XMLは、汎用的に使われている技術であるため、商用で有料のものから無償のものまで様々なXMLエディタが存在します。

 

医薬品添付文書データがSGMLからXMLに変更されるにあたり、XMLの表示と編集のためのツールとしてXMLエディタが必要になると考えられます。

 

ここでは、XMLの世界でよく使われているXMLエディタの機能と操作方法をご紹介したいと思います。

 

第1回目は、とにかくXMLに触れてみたいという人のためにWindowsパソコンで気軽に導入できるXMLエディタの「XML Notepad 2007」をご紹介します。

 

「XML Notepad 2007」は、マイクロソフトが無償で提供しており、以下のサイトからダウンロードできます。
http://www.microsoft.com/downloads/details.aspx?FamilyID=72d6aa49-787d-4118-ba5f-4f30fe913628&DisplayLang=en

 

ダウンロード後、XmlNotepad.msiをインストールします。
2007とあるように少し古いソフトウェアですが、Windows7やWindows10でも動作します。

 

XML Notepad 2007の特徴

「XML Notepad 2007」は、XMLデータをツリーで編集できることできます。

 

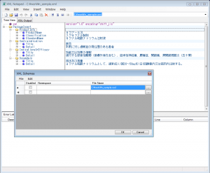
「XML Notepad 2007」の画面には、3つの窓があります。
左側の窓では、XMLデータの構造をツリー形式で表示することができ、右側の窓では、各要素の編集ができます。

要素の追加と削除もでき、移動はドラッグ&ドロップで行なえます。

 

下部の窓では、文法エラーなどのチェックリストを表示でき、XMLデータの編集中は、リアルタイムでエラーチェックが行なわれます。

 

あらかじめXMLスキーマを定義しておくと、XMLデータの編集中に該当する入力候補の一覧をプルダウンリストで表示することができます。

 

XMLデータの出力プレビュー機能、すべての編集操作を無限にアンドゥ・リドゥできる機能などもあり、編集作業を効率化に行なうことができます。

 

XMLに触れてみたいと人には最適なXMLエディタです。

 

XML Notepad 2007の操作方法

    1. インストール後、[スタート]メニューの[XML Notepad 2007]-[XML Notepad 2007]を選択すると「XML Notepad 2007」が起動します。
    2. 「XML Notepad 2007」を起動後、[File]メニューの[Open]を選択し、XMLファイルを選択し、読み込みます。
    3. XMLファイルの内容が左の窓にツリー形式で表示されます。
    4. 要素ごとに展開するか、折りたたむかを選択することができます。展開すると、右側の窓に要素の値が表示されます。


    1. [View]メニューの[Schemas]を選択し、スキーマを設定することができます。これによりXMLデータの編集中に該当する入力候補の一覧を表示することができます。


    1. エラー表示
      設定したスキーマに違反した要素を記述するとリアルタイムでエラーが表示されます。


    1. プレービュー表示
      あらかじめXSLファイルを作成するとHTML形式でプレビュー表示を行なうことができます。